Sommaire

Concept

Il est possible d’ajouter le suffixe [FORCE] ( sans espace ) à une clé d’import dans Shinken afin d’imposer la valeur associée lors du mélange des sources.

Lorsqu’une clé est marquée avec [FORCE], elle est traitée de manière spécifique lors du mélange des sources ( voir la page Le mélange des sources & les clés de synchronisation (sync-key) ) :

  • La valeur définie est considérée comme prioritaire par rapport à celles provenant d’autres sources.
  • Si une autre source importe le même objet avec une valeur différente, celle-ci est ignorée.
  • En cas de conflit entre plusieurs valeurs forcées, c’est la priorité des sources qui détermine la valeur retenue.

Dans le cas d’une clé contenant une liste ( comme la propriété "Membres (Utilisateurs)" sur un groupe d'utilisateurs ), l’ajout de [FORCE] entraîne le remplacement complet des valeurs.

Exemple de valeur forcée dans un fichier d'import que pourrait importer un collecteur de type "cfg-file-import" :

define host {
	host_name[FORCE]    Test host
	address				192.168.1.42
	use					modele1, modele2
}

Forcer une propriété à la valeur par défaut

Pour forcer une propriété d'un objet à sa valeur par défaut, on peut utiliser la valeur "null".

Exemple de valeur forcée à null dans un fichier d'import que pourrait importer un collecteur de type cfg-file-import :

define host {
	host_name 		mon_hote
	parents[FORCE]	null
}

Exemple

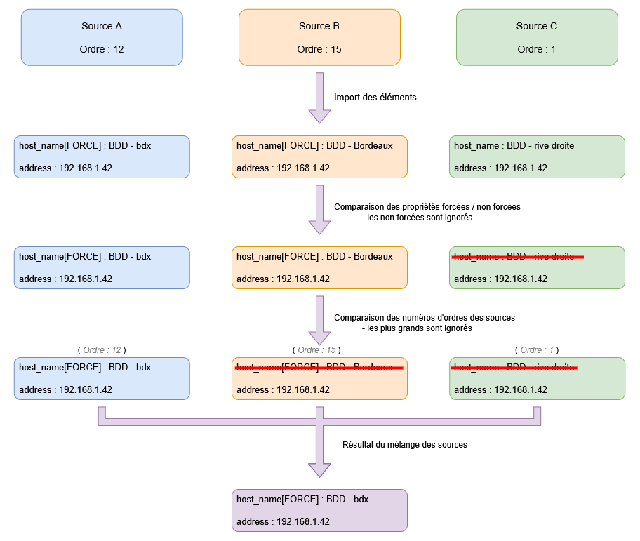
Résolution de conflits entre plusieurs [FORCE]

Lorsque le suffixe [FORCE] est utilisé dans plusieurs sources, la valeur provenant de la source la plus prioritaire ( avec le plus petit numéro d'ordre ) est retenue.

Par exemple, les trois sources suivantes :

Les objets sont en conflit car le mélange des sources veut les regrouper ( même clé de synchronisation ).


Liste des sources pouvant utiliser [FORCE]

Tous les écouteurs permettent de forcer des clés d'import.

Seuls les types de collecteurs suivants permettent l'utilisation du [FORCE] :


Liste des clés pouvant utiliser [FORCE]

Les clés d'import suivantes peuvent être forcées :

La liste exhaustive de toutes les clé est disponible ici : Liste des clés pouvant utiliser [FORCE] 


Pour les Hôtes et Clusters

Pour les Modèles de Hôtes et Clusters

Pour les Groupes d'hôtes

Clé d'importNom de la propriété dans l'interface
host_name Nom
use

Modèles d'hôte appliqués

parents

Dépendances réseaux

hostgroups

Groupe d'hôtes

view_contacts

Les utilisateurs qui voient l'hôte

view_contact_groups

Les groupes d'utilisateurs qui voient l'hôte

notification_contacts

Les utilisateurs à notifier

notification_contact_groups

Les groupes d'utilisateurs à notifier

edition_contacts

Les utilisateurs qui peuvent modifier la configuration de l'hôte

edition_contact_groups

Les groupes d'utilisateurs qui peuvent modifier la configuration de l'hôte

escalations

Escalades

business_impact_modulations

Modulations d'impact métier

macromodulations

Modulations de données

resultmodulations

Modulation de résultats

Clé d'importNom de la propriété dans l'interface
name Nom
use

Modèles d'hôte appliqués

parents

Dépendances réseau

hostgroups

Groupe d'hôtes

view_contacts

Les utilisateurs qui voient l'hôte

view_contact_groups

Les groupes d'utilisateurs qui voient l'hôte

notification_contacts

Les utilisateurs à notifier

notification_contact_groups

Les groupes d'utilisateurs à notifier

edition_contacts

Les utilisateurs qui peuvent modifier la configuration de l'hôte

edition_contact_groups

Les groupes d'utilisateurs qui peuvent modifier la configuration de l'hôte

escalations

Escalades

business_impact_modulations

Modulations d'impact métier

macromodulations

Modulations de données

resultmodulations

Modulation de résultats

Clé d'importNom de la propriété dans l'interface
hostgroup_name Nom
members

Membres (Hôtes)

template_members

Membres (ayant les modèles d'hôtes)

Pour les Check appliqué aux hôtes / modèles d'hôte / clusters / modèles de cluster

Pour les Modèles de check


Clé d'importNom de la propriété dans l'interface
service_description Nom
use

Modèle de Check hérité

notes_multi_url

Liste des URL externes

contacts

Utilisateurs

contact_groups

Groupes d'utilisateurs

escalations

Escalades

business_impact_modulationsModulations d'impact métier
macromodulationsModulations de données
resultmodulationsModulations des résultats
Clé d'importNom de la propriété dans l'interface
nom Nom
use

Modèle de Check hérité

notes_multi_url

Liste des URL externes

contacts

Utilisateurs

contact_groups

Groupes d'utilisateurs

escalations

Escalades

business_impact_modulationsModulations d'impact métier
macromodulationsModulations de données
resultmodulationsModulations des résultats


Pour les Utilisateurs

Pour les Modèles d'utilisateur

Pour les Groupes d'utilisateurs

Clé d'importNom de la propriété dans l'interface
contact_nameNom
useModèles d'utilisateur appliqués
contactgroupsGroupes d'utilisateurs
notificationwaysMéthodes de Notification
Clé d'importNom de la propriété dans l'interface
nameNom
useModèles d'utilisateur appliqués
contactgroupsGroupes d'utilisateurs
notificationwaysMéthodes de Notification
Clé d'importNom de la propriété dans l'interface
contactgroup_name Nom
members

Membres (Hôtes)

template_members

Membres (ayant les modèles d'hôtes)

Pour les Escalades

Pour les Méthodes de notification


Clé d'importNom de la propriété dans l'interface
escalation_nameNom 
Clé d'importNom de la propriété dans l'interface
notificationway_nameNom 


Pour les Modulations d'impact métier

Pour les Modulations de données

Pour les Modulations de résultats

Clé d'importNom de la propriété dans l'interface
business_impact_modulation_nameNom de la Modulation d'impact métier
Clé d'importNom de la propriété dans l'interface
macromodulation_nameNom de la Modulation de Données
Clé d'importNom de la propriété dans l'interface
resultmodulation_nameNom de la modulation de résultats

Pour les Commandes

Pour les Périodes de temps


Clé d'importNom de la propriété dans l'interface
command_nameNom de la Commande
Clé d'importNom de la propriété dans l'interface
timeperiod_nameNom de la période de temps